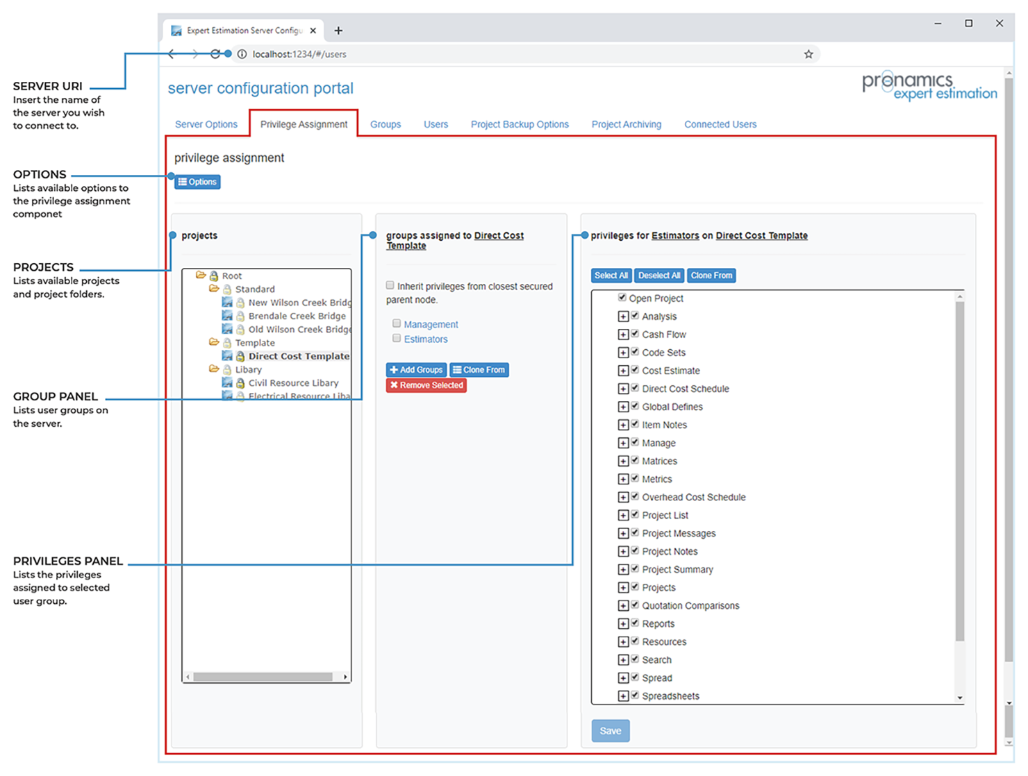
Server Configuration – Privilege Assignment

When security is enabled on an Expert Estimation Server, users are restricted to areas and functions of the application based upon privileges they have been allocated via user group assignments. The Privilege Assignment section of the Server configuration portal allows you to define each User Group’s privileges at various levels, depending on security requirements.

The Privilege Assignment section is split into three different panels:

  • Projects
  • Groups
  • Privileges

Server Configuration – Privilege Assignment tab

PROJECTS PANEL

The Projects panel lists all the available Projects Folders and Projects that are currently available on the server.

Privilege Assignment tab – Projects panel

By default, when security is enabled, no privileges will have been assigned to any groups.

Privileges can be assigned at a specific Folder/Project level, allowing privileges to be overridden from whatever has been specified above the selected folder (if any).

In the case of Folder privilege assignment, this enforces a new set of privileges for projects in this folder and all subfolders. As for projects, this will define explicit privileges dedicated to that project. To override privileges at a level, the inherited checkbox (as described in the Groups section) must be disabled.

Project Folders/Projects that do not inherit a privilege set are indicated by a highlighted lock icon next to the Project Folder/Project Name.

Note: If a Folder/Project doesn’t contain any privileges, it will not be accessible by any user.

GROUPS PANEL

The Groups panel displays as a list of user groups allocated to a Folder/Project.

Privilege Assignment tab – Groups panel

As mentioned earlier, all projects and folders inherit their privileges by default. This is controlled by the checkbox labelled ‘Inherit privileges from closest secured parent folder’. Upon unchecking this checkbox at any level below Root, you will be prompted to choose whether you wish to adopt the nearest secured parent folder’s privileges, maintaining the same level of security with the flexibility to start altering the security at this level. If you choose not to adopt these privileges then no groups or privileges will be assigned and no users will have access to the folder/project until groups and privileges have been assigned.

Note: When multiple groups are assigned to a Folder/Project, a user’s access is based on the collective privileges of their combined User Group associations.

PRIVILEGES PANEL

The Privileges panel lists all the available privileges that can be assigned to an individual User Group.

Privilege Assignment tab – Privileges panel

Privileges are representative of an allowance to each function within Expert Estimation. Unticking a privilege against a feature or window will remove the right for the selected User Group to utilise that specific function. These privileges act as an opt-in checkbox with all privileges disabled by default.

Example: If the option to Insert a line in the Direct Cost Schedule is unticked for a group, the users within that group will not be able to use the Insert Schedule Item function within the Direct Cost Schedule button from within the ribbon menu, context menu, or keyboard shortcut.

The assignment of privileges can also be done in bulk by ticking or unticking the top level parent privilege. The subsequent child privileges will also be changed in conjunction with the parent item

Example: Unticking the privilege for the Direct Cost Schedule, will also remove the privileges for all subsequent child functions, such as adding, modifying, and removing items, copy, and pasting.

COPYING PRIVILEGES

There are two ways to copy privileges:

  1. Pressing the Clone From button on the Groups panel will bring up the pop-up window where you can select a node from which you wish to copy groups and assigned privileges. You can then apply that selection, thus cloning the selected groups and assigned privileges into the current node overwriting any pre-existing groups and privileges.
  2. Pressing the Clone From button on the Privileges panel will bring up the pop-up window where you can select a group from which you wish to copy privileges. You can then apply that selection, thus cloning these privileges into the current node/group overwriting any pre-existing privileges.

OPTIONS

Under the options button, you have the following options.

NAME

DESCRIPTION

Copied or cloned projects should inherit their privileges from the folder they are assigned to.

When checked, any privileges that are assigned to a project at the time of using the Copy As New or the Based On functions will inherit privileges from closest secured parent folder regardless of the privileges assigned to the project initially.